Build Manufacturing AI Agents in Minutes. No Factory Required.
A Real Factory, Running Live
This isn't a demo dataset. A full manufacturing simulation runs 24/7 with CNC machines, injection molding, quality control, and tool management.
Build AI Agents Your Way
Drag-and-drop in the visual flow editor, or write TypeScript code agents. Wire MCP tools, LLMs, and decision logic together — your choice.

Prefer code? Write TypeScript agents.
Full access to 118 MCP tools and LLM calls from TypeScript. Deploy from GitHub with one click — no Node-RED required.
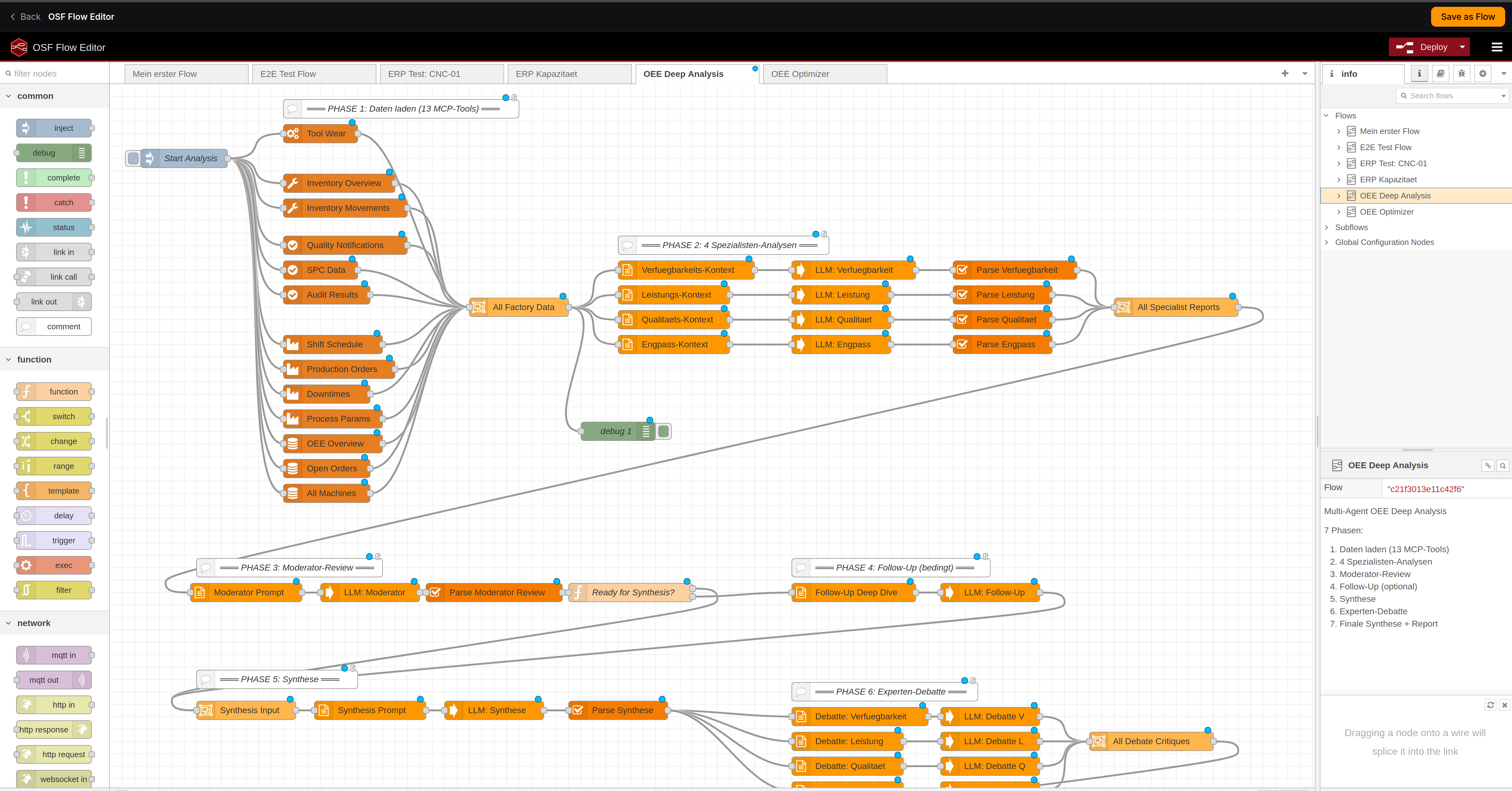
Deep Analysis Agents
Multi-agent systems that analyze your factory in real-time — powered by 4 MCP servers with 111 factory tools and local LLM inference.
On-Time Delivery optimization — 4 specialists + moderator discussion + synthesis
Root-cause analysis for low OEE across machines
Morning meeting report — OEE, KPIs, stock levels, open orders
KG bottleneck & cascade analysis — affected orders, customers, alternatives
How the Data Flows
Every machine, sensor, and order generates live data. Six specialized AI servers organize it into 111 queryable tools. Your agents tap into this data and make decisions in real time.
Your AI Playground for Manufacturing
Everything you need to explore, experiment, and build manufacturing AI agents — from first idea to working prototype.
Real Factory, Real Data
A live manufacturing simulation with CNC machines, injection molding, quality control, and tool management — not a toy dataset.
118 MCP Tools
Access ERP orders, machine status, OEE metrics, quality reports, tool inventory, live #shared.UNS data, and knowledge graphs through the Model Context Protocol.
Connected Data Layer
All factory data flows through a unified data layer. Six AI servers organize machines, orders, quality, and inventory into 111 tools your agents can query.
Build & Experiment
Design your own AI agents — analyze production, predict failures, optimize workflows. Your ideas, your logic, instant feedback.
Visual Flow Editor
Wire agents, MCP tools, LLMs, and decision nodes together in a Node-RED drag-and-drop editor. No coding required.
TypeScript Agent SDK
Write agents in TypeScript, push to GitHub, auto-deploy. Full SDK with MCP access, LLM, and persistent storage.
Bring Your Own LLM
Use our platform LLM or connect your own — OpenAI, Anthropic, local models, any OpenAI-compatible endpoint.
100% Free
No credit card, no trial limits on features. A free playground for manufacturing AI — use it, learn from it, build on it.
How It Works
Explore the Factory
Watch real-time production on the live dashboard. Understand the machines, orders, and quality flows your agents will work with.
Try an Agent
Run a built-in deep analysis agent or use the chat interface to query factory data with natural language.
Build Your Own
Create your own agent — visually in the flow editor or as TypeScript code on GitHub. Connect MCP tools, add LLM logic, wire it up.
Experiment & Iterate
Test with live data, inspect every node’s output, tweak your prompts, add decision logic. The sandbox is yours.
Share & Discuss
Share your agents with the community, suggest features, report issues, and help shape the future of manufacturing AI.
Why I Built This
I spent years in manufacturing consulting. Every project started the same way: weeks of NDAs, months of waiting for IT to provision access, and by the time you could actually touch real data, the budget was half gone. I was tired of it.
So I built what I wished existed — a real factory simulation that anyone can use to learn manufacturing AI. No NDAs, no waiting for IT. Just open your browser and start building.
The code is public on GitHub. Fork it, learn from it, contribute. But more importantly — just use the playground and start building.
Ready to Explore?
Jump in, try the agents, build your own, and see what manufacturing AI can do. Free to use — no credit card, no strings attached.